xtero Fremdwährung

Buchen von Geschäftsvorfällen in Fremdwährung

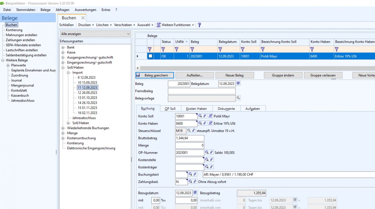
Mit xtero Fremdwährung können Ein- und Ausgangsrechnungen direkt in Fremdwährung gebucht werden. Das Programm führt eine tagesgenaue Umrechnung in Euro durch und stellt diese Buchung in den HS Programmen zur Finanzbuchhaltung bereit. Somit können die beim Zahlungsausgleich entstehenden Währungsdifferenzen automatisch erkannt und verbucht werden. Darüber hinaus stehen Funktionen zur Stichtagsbewertung von Forderungen und Verbindlichkeiten sowie Bankbeständen zur Verfügung. Außerdem unterstützt Sie das Programm bei der Erstellung von Mahnungen in Originalwährung.

Produktblatt zum Download

Buchen in Fremdwährung

  • Buchung beliebiger Geschäftsvorfälle in Fremdwährung
  • Buchen in Belegordnern (Ausgangsrechnung, Eingangsrechnung, Bank, Kasse und Soll/Haben)
  • sofortige Darstellung des Euro-Wertes entsprechend dem gewählten Kurs
  • Übergabe der Buchungen an HS Finanzwesen / HS Finanzbuchhaltung

Ermittlung von Währungseffekten

  • Stichtagsbewertung von Forderungen, Verbindlichkeiten und Geldbeständen
  • Ermittlung von realisierten Kursgewinnen/-verlusten bei Zahlung

Verwaltung von Währungen und Kursen

  • Unterstützung mehrerer Währungen
  • Zuordnung der Konten zum automatischen Buchen der Kurseffekte

Übersetzung in Fremdsprachen

  • Unterstützung mehrerer Sprachen
  • Erfassung der fremdsprachigen Texte für Saldenmitteilung und Mahnung

Bereitstellung von Buchungen

  • Bereitstellung der Buchungen in Hauswährung
  • automatische Ergänzung von Kurs und Originalwährungsbetrag im Buchungstext

Prüfläufe zur Datenintegrität

  • Prüflauf zur Überwachung der offenen Posten
  • Prüflauf zur Überwachung der Salden von Konten

Übernahme von Buchungen und Kursen

  • Import der Buchungssätze von Rechnungsein- und Rechnungsausgängen in Fremdwährung aus der HS Auftragsbearbeitung oder einer anderen Warenwirtschaft
  • Import von Kursen aus Microsoft Excel-Dateien
  • Import der Referenzkurse direkt von der EZB

Belege in Fremdwährung und Fremdsprache

  • Erstellung von Mahnungen in Fremdwährung mit fremdsprachigen Texten
  • Erstellung von Saldenmitteilungen in Fremdwährung mit fremdsprachigen Texten

Abfragen in Fremd- und Hauswährung

  • Abfrage von Konten
  • Abfrage von Kostenstellen und Kostenträgern
  • Abfrage von offenen Posten inklusive Anzeige des Buchungsverlaufs
Symbol für Ziele

Unsere
Ziele

  • durchgängig digitale Prozesse
  • Kosten senken, Durchlaufzeiten verkürzen
  • Fehler minimieren und Zufriedenheit steigern
Lupe mit Papier als Symbol für die HS Ergänzungslösung xtend.lager

Unsere
Lösungen

  • anwenderfreundlich
  • einfach in der Bedienung
  • individuell einstellbar
Symbol für Versprechen

Unser
Versprechen

  • schnelle Programmeinführung
  • hohe Akzeptanz bei den Anwendern
Statistiksymbol für Nutzen der Hamburger Software

Ihr
Nutzen

  • nahtlose Integration in HS Finanzbuchhaltung / HS Finanzwesen
  • gesteigerte Produktivität
  • Sicherheit durch den Einsatz bewährter Technologien und Programme

Die Voraus­setzungen

Damit die Einführung von xtero Fremdwährung gelingt, sind folgende Voraussetzungen nötig:

  • HS Finanzwesen / HS Finanzbuchhaltung
  • die übrigen Systemvoraussetzungen sind identisch zu denen der Leitanwendung
Laptop Grafik zu Hamburger Software
Besprechung zur Digitalisierung im Unternehmen

Wir haben
die Lösung
für Sie!

Vereinbaren Sie jetzt einen unverbindlichen Beratungstermin um uns und unsere Lösungen kennenzulernen.

Kontakt aufnehmen